12월 PC방만 라이엇 게임 실행 불가 현상
12월 9일부터 전국 PC방에서 리그오브레전드, 발로란트 게임이 실행 불가능한 현상이 12일 현재까지 발생하고 있습니다.
지매니저는 12월 9일: 3개의 공식 대리점이 관리하는 약 750개 PC방을 조사하였고, 그 중 약 2~3%에서 실행 오류가 발견되었습니다.
2~3% 매장은 벵가드를 최신 버전으로 업데이트하지 않아서 발생한 현상으로, 지매니저 대리점에서 12월 9일 오전에 해결을 완료한 상태였습니다.
12월 11일 새벽 시간부터 다수의 PC방(1,000개 이상 추측)에서, 오랜 시간 동안 대규모 게임 실행 불가 현상이 있었습니다.
하지만, 지매니저는 게임 진행이 불가능한 현상이 발생하지 않았습니다. 내부 대리점 채널망도 평소와 동일하게 모두 평온하였습니다.
평소와 동일하게 윈도우10과 윈도우11 관계 없이 게임 실행은 정상입니다.
교차검증을 위해 롤, 발로란트 가동률이 높은, 롤파크 라이엇 PC방의 테크니컬 어카운트 매니저에게 매장 운영에 불편사항이 있는지 확인하였습니다.
테크니컬 어카운트 매니저는 PC방만 롤과 발로란트가 안된다는 내용을 처음 알았다는 반응과,
최근 12월은 약2~3건은 고객의 계정 문제로 게임 접속이 안된 경우만 있다는 피드백만 있습니다.
라이엇 고객지원 센터와의 소통
12월 11일. 오전 시간에 라이엇고객센터에서 “PC방에서 게임 실행이 불가능한 현상에 대해 문의”가 왔습니다.
”타사 노하드 구조에 대해서는 알수 없지만, 기본적인 노하드 시스템의 운영 방식이나 추측할 만한 문제점에 대해서 정보를 제공하고, PC방 업계 전체의 고민 해결을 위한 부족하지만 노력하고 있습니다.”
12월 11일 저녁 때는 상당 부분 개선되었다는 내용을 전달 받았으나, 아직 완벽하게 해결된 것은 아닌 것으로 보입니다.
라이엇(게임사) 권장한 가이드 라인
지매니저만의 특별한 다른 관리 방법을 묻는 분도 있습니다.
특별함 보다는 평범함인데, 게임사가 제공한 기본 가이드 라인을 최대한 준수하는 방향으로 관리하고 있습니다.
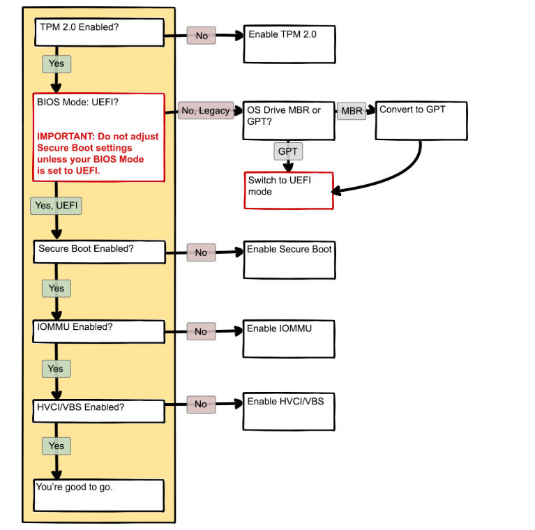
최근에는 PC방에서 필요한 TPM2.0, 보안 부팅(Secure Boot) 등 보안 기능과 HWID 스푸퍼, Intel Hybrid Architecture, AMD 3D V-Cache(SRAM)_CPU 성능 최적화 등 기능을 채워나가는 과정에 있습니다.




